- LlamaGuard NAV combines Chainlink and LlamaRisk to improve security for tokenized real-world assets.
- Aave Horizon integrates this solution to enhance borrowing markets backed by RWAs.
- The system introduces automated safeguards that adapt to market conditions.
According to the report, LlamaRisk, Chainlink, and Aave Labs have teamed up to launch LlamaGuard NAV, a specialized oracle for tokenized real-world assets. The solution is live on Aave Horizon, the leading lending market where qualified users borrow stablecoins against real-world collateral.
Tokenized RWAs market itself is over $30 billion plus and continues to expand. The rapid growth creates an increased need for trusted pricing platforms. LlamaGuard NAV responds with a risk-managed solution that enforces data integrity and prevents pricing defects from entering DeFi markets.
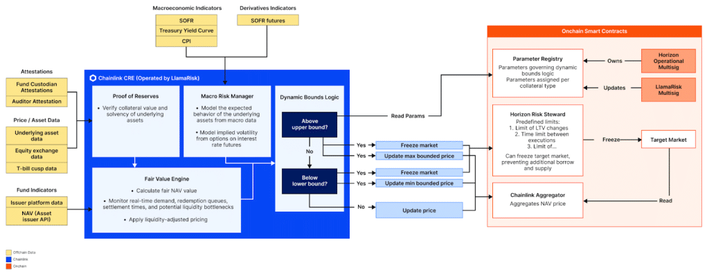
On Chainlink’s decentralized oracle network, the system uses smart price bounds. The controls safeguard against drastic market shifts, while Aave Horizon has accurate Net Asset Value data fed to it in real time.
Chainlink Boosts LlamaGuard NAV Security
It has two levels of protection. A proactive validation layer checks each price update before they go onchain. Invalid data or data that looks suspicious never reaches that far. An automated response layer includes a circuit breaker. If prices have large discrepancies, feeds can be frozen by the protocol or new activity until the issue gets resolved.
This architecture prevents faulty NAV data from propogating across Aave Horizon. It’s just the same type of safeguard that’s enforced in traditional finance but served with a side of automated blockchain logic. Chainlink’s pedigree makes it the natural foundation of such a system.

Oracle platform has already served thousands of projects and secured trillions of dollars of value. By combining that infrastructure with the capabilities of LlamaRisk’s risk modeling, LlamaGuard NAV offers a robust defense-in-depth for the fast-emerging RWA space.
Stronger Risk Controls Support Institutional Growth
The agreement also provides for the future. The next version of LlamaGuard NAV will execute on Chainlink Runtime Environment. The shift will incorporate modularity that will facilitate easier implementation of other market signals such as interest rate movements, settlement data, and official macroeconomic data.
The architecture keeps separate responsibilities. Chainlink is responsible for secure delivery of data, while LlamaRisk handles protection and risk limits. Aave Horizon then applies these protection mechanisms in force within its lending market. Segregation of these types of actions fosters trust and prevents conflicts of interest, in keeping with the decentralized spirit of DeFi.
As tokenized assets continue to capture more institutional attention, secure and transparent infrastructure grows more important. LlamaGuard NAV considers itself a crucial solution for that growth. By combining tried-and-true tech with state-of-the-art risk controls, it offers an option for RWA adoption to scale safely and sustainably.
Related Reading: Metaplanet Expands Into U.S. and Japan as Bitcoin Holdings Hit $2.3 Billion
How would you rate your experience?